Defender 300 Tdi, penězožrout na dlouhé večery
-
dominik.vrazel
- Příspěvky: 17
- Registrován: 04 zář 2022 00:36
- tel.: 732832116
- auto: Defender 110 300Tdi
Defender 300 Tdi, penězožrout na dlouhé večery
Ahoj všichni!
Tak jsem se po letech obdivování rozhoupal a pořídil jsem si svůj dětský sen! Defender! 300ku SW! Poprvé jsem jel v Defíku asi ve 14, když jsem dělal u nás na Valašsku na jednom hotelu brigádu. No láska na první svezení!
Koupil jsem ho od člena ross, který prodával už delší dobu. Inzeráty jsem dohledal z 2017, 2018, 2019,2021 a až letos jsem ho objevil já. Proč ho nikdo nechtěl? Nevím, řešilo se i zde na fóru, ale kloudná odpověď není.
A co že je na něm jinak? I proto zakládám nové vlákno!
Originál dodělaná klima a tak je zvedlé sání na straně řidiče. Klasické ventilační klapky tudíž chybí a jsou origo zaslepené. (V bulkheadu je proste plech místo mřížky a jeví se to jako origo) na záslepce je plastová krytka - už jen jedna. Jedna mi odlítla hned první cestou domů na dálnici, což mě docela mrzí. Takže pokud někdo ví, kde by se daly sehnat kryty, budu rád. Nepodařilo se dohledat.
Dál jsou komplet tlumiče zdvojené, na jednu stranu super, na druhou výměna bude o něco dražší.
Rám je v docela solidním stavu, po bodání polokřížovým šroubovákem (ten název mě fakt baví od té doby co jsem to slyšel poprvé = klasický plochý) se vše jeví jako povrchovka. zadní část rámu je po očividně podařené výměně, jinak nic na skrz. Bulkhead má pár výkvětů, stejně jako přední dveře. Ty zadní jsou po výměně, ale někdo je odflákl a při přelakování použil nejspíš nějaký kit na srovnání nerovností a brzo zalakoval, takže to celé vypraskalo.
Těsnění kolem čelního skla a alpin skel taky nic extra, tak snad výměna aspoň částečně zamezí akváriu na předních podlahách.
Motoricky se jeví super! Jede, moc nedrncá, nevydává neidentifikovatelné zvuky ( kdysi jsem měl transit 1999 a tam člověk nevěděl, odkud to jde, tady mi připadá, že vím odkud co jde)
Dnes 179 400 km dostal nové oleje - starý černý jak vix, filtry - bez znepokojivých nečistot jak olej, tak nafta a vzduch.
Drobné úniky má - klasicky značkuje kde všude už byl, ale nic hrozného. I tak budu řešit.
Kryty diferenciálů a řídící tyče dnes demomtovány. Stejně chci vzít celý rám kartáčem a pasivátorem, pak dutiny, tak rovnou vezmu i tohle nějak do nenápadně hezké!
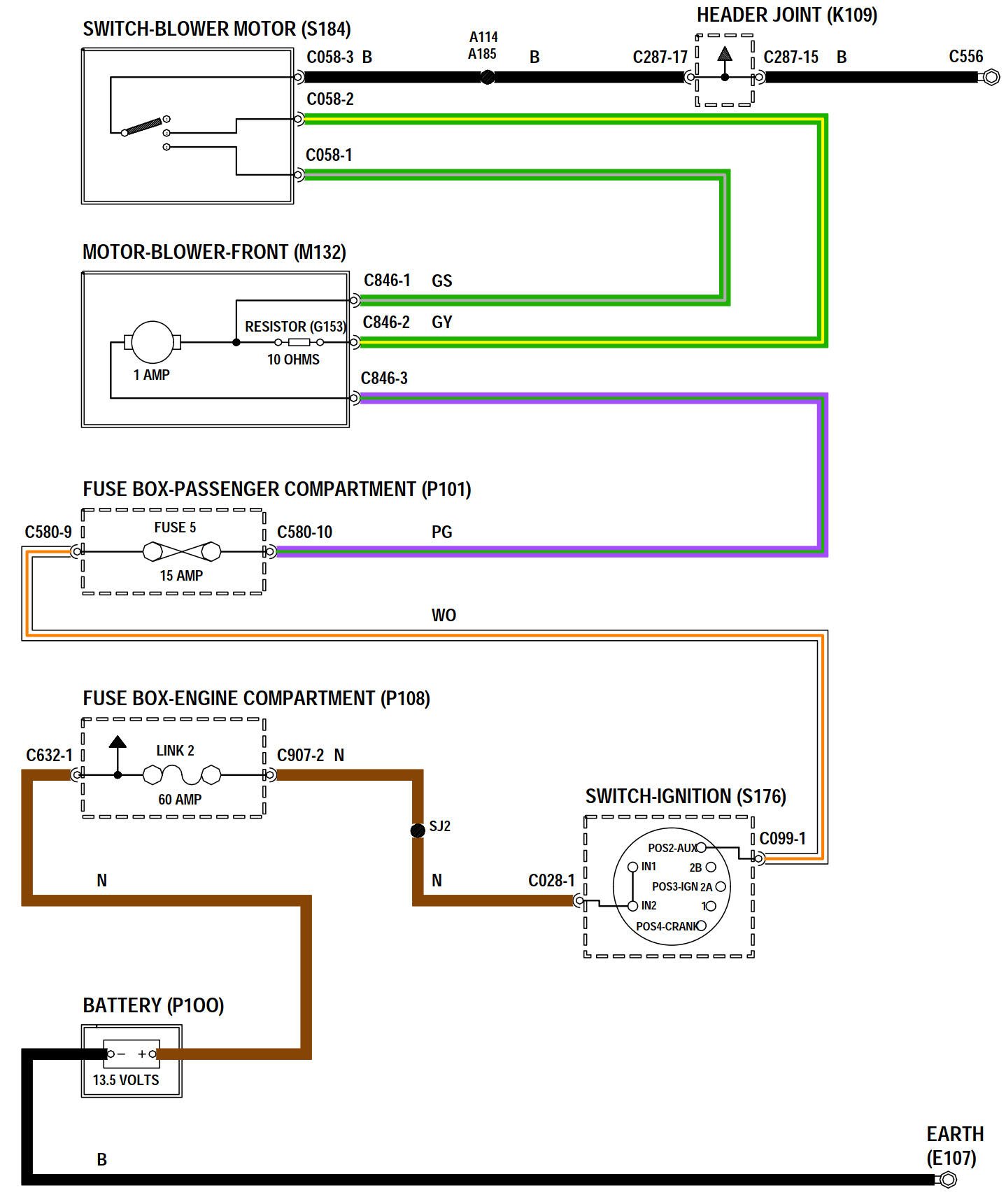
Co mě aktuálně trápí je nefunkční ventilátor. Když je vlhko, nic extra nevidím. Pojistky vevnitř Ok, o dalších k větrání nevím. Máte někdo nějaký tip? Nebo celé rozebrat a zjistit jestli od ovládání - šoupátek teče šťáva do motorku? Jak je řízená regulace 0 1 2 3? To je
Přes relé? Ano schémata jsem pročítal, ale přecejen, nenašel jsem.
Časem vám sem budu dodávat fotky, z cest i oprav (snad těch z cest bude víc ikdyž letošní zima bude spíš ve znamení dílny)
Jinak už zeď vím, že zde chci poděkovat uživateli Tazik1992 za super vlákno plné oprav tipů i postřehů. Tuším, že nebudu tak dobrý přispivatel, ale jsi mi inspirací!
Pokud pro mě máte nějaké tipy na co se zaměřit nebo připravit krom kontokorentu, sem s nimi! Přecejen jsem v
tom nově a rád se přiučím.
Jo a jsem z jižní Moravy a pravidelně potkávám bílou 90ku, tmavě modrou 110 vinařství Plener a černou 110 ve
Věstonicích. Je tu někdo z vás? A ano, baví mě, jak si všichni máváme z okna.. taky kam jinam s tou levou rukou?
Tak jsem se po letech obdivování rozhoupal a pořídil jsem si svůj dětský sen! Defender! 300ku SW! Poprvé jsem jel v Defíku asi ve 14, když jsem dělal u nás na Valašsku na jednom hotelu brigádu. No láska na první svezení!
Koupil jsem ho od člena ross, který prodával už delší dobu. Inzeráty jsem dohledal z 2017, 2018, 2019,2021 a až letos jsem ho objevil já. Proč ho nikdo nechtěl? Nevím, řešilo se i zde na fóru, ale kloudná odpověď není.
A co že je na něm jinak? I proto zakládám nové vlákno!
Originál dodělaná klima a tak je zvedlé sání na straně řidiče. Klasické ventilační klapky tudíž chybí a jsou origo zaslepené. (V bulkheadu je proste plech místo mřížky a jeví se to jako origo) na záslepce je plastová krytka - už jen jedna. Jedna mi odlítla hned první cestou domů na dálnici, což mě docela mrzí. Takže pokud někdo ví, kde by se daly sehnat kryty, budu rád. Nepodařilo se dohledat.
Dál jsou komplet tlumiče zdvojené, na jednu stranu super, na druhou výměna bude o něco dražší.
Rám je v docela solidním stavu, po bodání polokřížovým šroubovákem (ten název mě fakt baví od té doby co jsem to slyšel poprvé = klasický plochý) se vše jeví jako povrchovka. zadní část rámu je po očividně podařené výměně, jinak nic na skrz. Bulkhead má pár výkvětů, stejně jako přední dveře. Ty zadní jsou po výměně, ale někdo je odflákl a při přelakování použil nejspíš nějaký kit na srovnání nerovností a brzo zalakoval, takže to celé vypraskalo.
Těsnění kolem čelního skla a alpin skel taky nic extra, tak snad výměna aspoň částečně zamezí akváriu na předních podlahách.
Motoricky se jeví super! Jede, moc nedrncá, nevydává neidentifikovatelné zvuky ( kdysi jsem měl transit 1999 a tam člověk nevěděl, odkud to jde, tady mi připadá, že vím odkud co jde)
Dnes 179 400 km dostal nové oleje - starý černý jak vix, filtry - bez znepokojivých nečistot jak olej, tak nafta a vzduch.
Drobné úniky má - klasicky značkuje kde všude už byl, ale nic hrozného. I tak budu řešit.
Kryty diferenciálů a řídící tyče dnes demomtovány. Stejně chci vzít celý rám kartáčem a pasivátorem, pak dutiny, tak rovnou vezmu i tohle nějak do nenápadně hezké!
Co mě aktuálně trápí je nefunkční ventilátor. Když je vlhko, nic extra nevidím. Pojistky vevnitř Ok, o dalších k větrání nevím. Máte někdo nějaký tip? Nebo celé rozebrat a zjistit jestli od ovládání - šoupátek teče šťáva do motorku? Jak je řízená regulace 0 1 2 3? To je
Přes relé? Ano schémata jsem pročítal, ale přecejen, nenašel jsem.
Časem vám sem budu dodávat fotky, z cest i oprav (snad těch z cest bude víc ikdyž letošní zima bude spíš ve znamení dílny)
Jinak už zeď vím, že zde chci poděkovat uživateli Tazik1992 za super vlákno plné oprav tipů i postřehů. Tuším, že nebudu tak dobrý přispivatel, ale jsi mi inspirací!
Pokud pro mě máte nějaké tipy na co se zaměřit nebo připravit krom kontokorentu, sem s nimi! Přecejen jsem v
tom nově a rád se přiučím.
Jo a jsem z jižní Moravy a pravidelně potkávám bílou 90ku, tmavě modrou 110 vinařství Plener a černou 110 ve
Věstonicích. Je tu někdo z vás? A ano, baví mě, jak si všichni máváme z okna.. taky kam jinam s tou levou rukou?
Defender 110 - 300Tdi 1998
Re: Defender 300 Tdi, penězožrout na dlouhé večery
Gratulujem. Je to už asi 8 rokov co som mal rovnaké nadšenie a mam ho doteraz. Odvtedy som najazdil už 200 tkm kade tade. 
Defender 110 Tdi 1998
Re: Defender 300 Tdi, penězožrout na dlouhé večery
Chce to k tomu pristupovat tak ze defender je navzdy rozbity. Nejde zcela opravit 
300TDI---The Legend begins
- Tazik1992
- Příspěvky: 1429
- Registrován: 10 čer 2014 22:59
- tel.: 602875958
- auto: Defík
- Bydliště: Holýšov,Kaznějov
Re: Defender 300 Tdi, penězožrout na dlouhé večery
No tak vítej v klubu poblouzněných snílků
Hlavně to snění musíš přenést i na své okolí - hlavně na družku či manželku či jak si situován - obzvláště pokud jsi vůz prezentoval jako rodinný, vhodný pro zábavu i práci
Tak mé vlákno jsi viděl, děkuji za uznání, teď už nemůžeš říkat, žes nevěděl do čeho jdeš. Hlavně se s Defíkem trochu povož než ho rozebereš
Ale když máš zdravej rám, neteče do něj (doufám) a dobře jede, tak to je supr začátek. Asi nemá cenu vyjmenovávat na co všechno koukat, je to veterán a problém může přijít odkud koliv - brzdy, řízení, čepy,...
Tak Tobě Defík na seznámení nachystal větrák topení
. Je to vcelku jednoduchý okruh, bez relé (tedy pokud do něj nějak nezasáhla ta klimoška). Vyndej a zkoukni přepínač/regulátor na pravé straně kapličky, taky jsem to měl zoxidovaný (ale tak nějak to běželo). Popřípadě vyndej i pojitku č.15 a můžeš mezi ní a regulátorem pohodlně změřit kabeláž a rovnou i vinutí motoru ventilátoru (bude hádám cca 10Ohmů, na větvi s předřadným odporem o 10Ohmů víc). A taky můžeš od regulátoru zkontrolovta kabel od přívodu kostry třeba vůči mínus pólu baterky.
Tak Tobě Defík na seznámení nachystal větrák topení
Sloužim lidu! :-)
Land Rover Defender 110SW 300Tdi 1998
ex-služební Land Rover Defender 2,4TDCi Puma 2008
Land Rover Defender 110SW 300Tdi 1998
ex-služební Land Rover Defender 2,4TDCi Puma 2008
- Tazik1992
- Příspěvky: 1429
- Registrován: 10 čer 2014 22:59
- tel.: 602875958
- auto: Defík
- Bydliště: Holýšov,Kaznějov
Re: Defender 300 Tdi, penězožrout na dlouhé večery
hok300 píše: 28 zář 2022 07:59 Chce to k tomu pristupovat tak ze defender je navzdy rozbity. Nejde zcela opravit![]()
Sloužim lidu! :-)
Land Rover Defender 110SW 300Tdi 1998
ex-služební Land Rover Defender 2,4TDCi Puma 2008
Land Rover Defender 110SW 300Tdi 1998
ex-služební Land Rover Defender 2,4TDCi Puma 2008
-
dominik.vrazel
- Příspěvky: 17
- Registrován: 04 zář 2022 00:36
- tel.: 732832116
- auto: Defender 110 300Tdi
Re: Defender 300 Tdi, penězožrout na dlouhé večery
Díky, snad nadšení vydrží. Mám rád mechanické stroje, ve finále to je i moje práce a tohle je přesně ono. A ani neočekávám, že vše bude v top stavu, to jsem si mohl koupit něco úplně jiného. Třeba auto, ne stroj.
Věčně rozbitý snad ne, spíš jen vždy něco nefunkční? Může být.
No teče neteče. Nic extra, ale na spolujezdcově podlaze na gumě občas malá louže je. Snad přetěsnění oken pomůže, jinak budu hledat dál..
Ventilátory jsem zatím nevyřešil, pojistky byly první co jsem zkoušel, i jestli do nich vůbec něco teče.. teče..
Tak zkusím proměřit dál. Snažím se na to jít “selským rozumem”, vylučovací metodou a tak. Spíš mne napadlo zeptat se zkušenějších, jestli někdo neřešil (tlačítko hledat nenašlo nic kloudného), ať neobjevuju Ameriku, popř. zkušenost s dodělávanou velkou klimou.
Děkuji za schémata a tipy! Dám vědět!
Dnes si na mě připravil ale jiné překvapení. Když jsem včera sundával ochranný rám zadního diferenciálu, viděl jsem, že je poklop v ne dokonalém stavu. Dnes po příjezdu do práce jsem se koukl na vše co jsem dělal včera jestli ok, no a nějak jsem si všiml malé kapky zespod zadního diferáku. Opravu kolem jednoho šroubu zlehka protéká, v místě kde je kryt v nejkrytyčtějším stavu. Zatím přetěsněno těsněním na motory (používám ho na diferenciál v práci běžně) spolu s tenkou ale velkou podložkou tak, aby tmel přitlačila.
Tak a teď sehnat nový poklop na salisbury. Ty vyztužené jsou sice hezké, ale asi pošetřím na důležitějíší případy. Kosmetika a celkový vzhled musí chvíli počkat.
A jinak ano, určitě si chci pojezdit co nejvíc než se pustím do větších zásahů na delší čas. Podzim pod Pálavou je krásný, vinohrady mají taky svoje kouzlo! Navíc na dílně zatím není dostatek místa, tak musím nejdřív dokončit jiné projekty do práce. Takže všechno zapadá a užívám si každý společný kilometr!
Věčně rozbitý snad ne, spíš jen vždy něco nefunkční? Může být.
No teče neteče. Nic extra, ale na spolujezdcově podlaze na gumě občas malá louže je. Snad přetěsnění oken pomůže, jinak budu hledat dál..
Ventilátory jsem zatím nevyřešil, pojistky byly první co jsem zkoušel, i jestli do nich vůbec něco teče.. teče..
Tak zkusím proměřit dál. Snažím se na to jít “selským rozumem”, vylučovací metodou a tak. Spíš mne napadlo zeptat se zkušenějších, jestli někdo neřešil (tlačítko hledat nenašlo nic kloudného), ať neobjevuju Ameriku, popř. zkušenost s dodělávanou velkou klimou.
Děkuji za schémata a tipy! Dám vědět!
Dnes si na mě připravil ale jiné překvapení. Když jsem včera sundával ochranný rám zadního diferenciálu, viděl jsem, že je poklop v ne dokonalém stavu. Dnes po příjezdu do práce jsem se koukl na vše co jsem dělal včera jestli ok, no a nějak jsem si všiml malé kapky zespod zadního diferáku. Opravu kolem jednoho šroubu zlehka protéká, v místě kde je kryt v nejkrytyčtějším stavu. Zatím přetěsněno těsněním na motory (používám ho na diferenciál v práci běžně) spolu s tenkou ale velkou podložkou tak, aby tmel přitlačila.
Tak a teď sehnat nový poklop na salisbury. Ty vyztužené jsou sice hezké, ale asi pošetřím na důležitějíší případy. Kosmetika a celkový vzhled musí chvíli počkat.
A jinak ano, určitě si chci pojezdit co nejvíc než se pustím do větších zásahů na delší čas. Podzim pod Pálavou je krásný, vinohrady mají taky svoje kouzlo! Navíc na dílně zatím není dostatek místa, tak musím nejdřív dokončit jiné projekty do práce. Takže všechno zapadá a užívám si každý společný kilometr!
Defender 110 - 300Tdi 1998
Re: Defender 300 Tdi, penězožrout na dlouhé večery
Toto lepšie ako klasický dvojpolohovy regulátor 
Defender 110 Tdi 1998
- Tazik1992
- Příspěvky: 1429
- Registrován: 10 čer 2014 22:59
- tel.: 602875958
- auto: Defík
- Bydliště: Holýšov,Kaznějov
Re: Defender 300 Tdi, penězožrout na dlouhé večery
To je stavebnice nějakého PWM regulátoru ? A jakto že Ti tam jdou pořád ty dva původní zelené, s tímhle už stačí jeden napájecí drát a z druhé strany původní plus, ne ? Nebo Ty jsi to celé předrátoval a teď je jeden ten zelený kostra a druhý napájecí "plus" (regulační) ?
Sloužim lidu! :-)
Land Rover Defender 110SW 300Tdi 1998
ex-služební Land Rover Defender 2,4TDCi Puma 2008
Land Rover Defender 110SW 300Tdi 1998
ex-služební Land Rover Defender 2,4TDCi Puma 2008
Re: Defender 300 Tdi, penězožrout na dlouhé večery
Áno ako vravíš. Zelenozlty z práva je napojený na pôvodnú poistku č.5. Čierny je kostra. A tie dva sú ako výstup čiže jeden kostra a druhy plus a idú pôvodnou cestou ku motorčeku a tam sú prepojené priamo na motor bez odporu. Mne nevyhovovali len dve polohy vždy som chcel niečo medzi ako 0.5 a 1.5 a toto je parádička. A je to PWM.Tazik1992 píše: 29 zář 2022 20:34To je stavebnice nějakého PWM regulátoru ? A jakto že Ti tam jdou pořád ty dva původní zelené, s tímhle už stačí jeden napájecí drát a z druhé strany původní plus, ne ? Nebo Ty jsi to celé předrátoval a teď je jeden ten zelený kostra a druhý napájecí "plus" (regulační) ?
Defender 110 Tdi 1998
- Tazik1992
- Příspěvky: 1429
- Registrován: 10 čer 2014 22:59
- tel.: 602875958
- auto: Defík
- Bydliště: Holýšov,Kaznějov
Re: Defender 300 Tdi, penězožrout na dlouhé večery
To je zajímavá inspirace. Tam kdyby se dal místo původního přepínače tahový potenciometr, tak by to bylo stylové retro. A ta původní "stupnice" by konečně měla význam 
Sloužim lidu! :-)
Land Rover Defender 110SW 300Tdi 1998
ex-služební Land Rover Defender 2,4TDCi Puma 2008
Land Rover Defender 110SW 300Tdi 1998
ex-služební Land Rover Defender 2,4TDCi Puma 2008
Re: Defender 300 Tdi, penězožrout na dlouhé večery
Ten motorček berie 5A to dava jedine PWM. Ten potenciometr by bol mega a kúril by ti tam
A ozaj na ten prepínač je aj tiahlo ktoré pri nule úplne hore zavrelo vstup do kabíny. To som nikdy nevyužil ale vyviedol som to lanko pod kapotu a možno to v lete keď používam klapky pod oknami zavriem aby nešlo tadiaľ teplo...
Defender 110 Tdi 1998
Re: Defender 300 Tdi, penězožrout na dlouhé večery
Aha už mi doplo s tým potenciometre ako si to myslel
ale stačí mi aj tento 
Defender 110 Tdi 1998
Re: Defender 300 Tdi, penězožrout na dlouhé večery
Na jednu stranu zajímavej nápad, na druhou další věc co se může posrat. 
Deformační zóna Defendera je vozidlo stojící před ním.
-
MadTom
- Příspěvky: 15344
- Registrován: 06 lis 2008 23:15
- tel.: 608 600 360
- auto: D2, Def 130
- Bydliště: Olomouc
Re: Defender 300 Tdi, penězožrout na dlouhé večery
Může, zhruba stejně, jako ty originál odpory, co tam odcházejí....
Drobek - Discovery II TD5 pro ženu, Blufínek - Defender 130 TD5 na ježdění s dětma a mě zbyl už zase jenom Ford Mondeo
Re: Defender 300 Tdi, penězožrout na dlouhé večery
Montoval som to už do troch defov. Cena toho je len cca 5 eur a v prípade poruchy sa to mení ľahšie ako ten odpor
Inak vždy som používal nový kostriaci káblik, lebo pri použití pôvodného ktorý slúži asi pre celú prístrojovku a je tenký pri plnom výkone kleslo napätie na vetrak na 10V. Keď ale ma plných 12V tak fuka ako diví odporúčam prekostrit ak vám to slabo fuka...
Defender 110 Tdi 1998
- VencaZE
- Příspěvky: 3620
- Registrován: 17 kvě 2008 14:51
- tel.: 602 550 993
- auto: 110HT, S2A 88, G66
- Bydliště: Brod nad Tichou, okr. Tachov
- Kontaktovat uživatele:
Re: Defender 300 Tdi, penězožrout na dlouhé večery
Neruší to vysílačky ?
Urbanovi Pneu&Cars- Servis Land Rover, diagnostika, autoelektro, pneuservis a jiné.. urbanovipneucars@email.cz
WWW: http://www.landroverforum.cz/forum/view ... 12&t=26864
Proč bychom se dřeli, když můžeme spálit trochu nafty. OK1LRD
WWW: http://www.landroverforum.cz/forum/view ... 12&t=26864
Proč bychom se dřeli, když můžeme spálit trochu nafty. OK1LRD
Re: Defender 300 Tdi, penězožrout na dlouhé večery
Veľmi dobrá otázka. Nie. Ani rádio ani vysielačku.
Defender 110 Tdi 1998
Re: Defender 300 Tdi, penězožrout na dlouhé večery
Neměl bys fotku jak mají udělané to lanko na ovládání klapky topení?mildo123 píše: 29 zář 2022 21:12 aj tiahlo ktoré pri nule úplne hore zavrelo vstup do kabíny. To som nikdy nevyužil ale vyviedol som to lanko pod kapotu a možno to v lete keď používam klapky pod oknami zavriem aby nešlo tadiaľ teplo...
Zase jestli to stojí takový směšný peníz, tak by to stálo za úvahu. Jelikož se mi jeden kontakt na tom přepínači utavil, a jedu jenom na max. a novej spínač stojí kravinu. Jen bych to nemohl mít na potenciometr, protože bych měl asi tendenci to pořád za jízdy štelovat.
Deformační zóna Defendera je vozidlo stojící před ním.
-
dominik.vrazel
- Příspěvky: 17
- Registrován: 04 zář 2022 00:36
- tel.: 732832116
- auto: Defender 110 300Tdi
Re: Defender 300 Tdi, penězožrout na dlouhé večery
!!! žádost o radu s problémem od druhé třetiny příspěvku! díky!
Rok se s rokem sešel a já si našel čas na další příspěvek v tomto vláknu.
za ten rok jsme se s 300Tdi docela sžili.
Do konce listopadu jsem jezdil denně kratší trasy. Na zimu jsem zaparkoval a začal s pracemi. Oleje, filtry a ostatní náplně už jsem měl udělané hned po koupi, takže na řadu přišlo ošetření rámu - obrousit, natřít Perdixem, natřít černou. Vím, že jsou i lepší způsoby ochrany, ale chci vidět jak se to chová, pod nějakým "syntetickým ošetřením rámu" bych neviděl začínající korozi a tak jsem šel touto cestou. Tím že to byla trochu pojízdná olejnička, bylo vše zakonzervováno a tak jsem s výsledkem dodnes spokojený. jo a samozřejmě dutiny.
Na řadu přišel komplet nový podvozek - tím myslím tlumiče a pružiny. Zdvojené tlumiče sice znamenají více tlumičů, ale taky víc peněz, ale jak vlákno samo o sobě říká... nedalo se jinak.
Vyvaření obou předních dveří, oprava začínající koroze na Bulkheadu, oprava ventilátoru topení (nefungoval motorek - vyměněn za jiný univerzál o stejných parametrech) no dostat se k němu byl docela oříšek v té super krabici od klimy, nový chladič - objednával jsem z austrálie větší - paradoxně i s poštou a clem vyšel docela levně. Intercooler se taky pomalu ale jistě sypal už jen při pohledu a tak jsem šel stejnou cestou - nový a opět trochu větší. Na autě mám klimu, a osud chladiče byl stejný. bohužel se mi nedařilo sehnat originál chladič pro moji 300ku, takže byl nahrazen chladičem z 1 Octavky. světe div se, funguje to hezky.
vyčistil jsem vstříky a protože jel motor zdánlivě dobře, krom zaslepení EGR jsem se v tom víc nevrtal.
auto bylo po kosmetické stránce ne uplně nejlepší a tak jsem mu dal nový kabátek. chtěl jsem zachovat původní barvu, takže jsem si nechal namíchat Epsom green, a protože se rád učím novým věcem, stříkal jsem si to sám. a jde to vidět. A ne, nevadí mi to. kdo nic nedělá nic nezkazí ale taky se nic nenaučí..
Přední rám, žebřík, kryty světel jsem nechal opískovat a rovnou nalakovat. vyšlo mě to na krásnou tisícovku a pullitru valašské slivovice od táty.
ochranné kryty diferenciálů, řídící tyče a pár detailů jsem naladil do červena, takže teď je celý spodek černýma detailama a opět se mi to docela zamlouvá.
Po kompletaci všeho auto chytlo na brnk po celé zimě a musím říct, že jsem fatk rád!
Abych nezapomněl, odstranil jsem komplet interiér krom předních 2 míst, vše zateplit a odizoloval K-flexem. ale před tím jsem ještě utěsnil, přetěsnil a odstranil místa kudy zatékalo, takže teď už v dešti nemusím jezdit bosky.
Co se mi ale nepovedlo, byla výměna těsnění čelního skla. ven to šlo, ale zpět... no těsně před koncem mi prasklo. ano mojí chybou, pnutí na špatném místě, netrpělivost, nezkušenost. takže nové čelní sklo - naštěstí mi ho dodali snad hned druhý den, za co českým prodejcům děkuji!!! ale teď už tu zkušenost snad mám a stála mě prostě 2 tisíce.
Někdy začátkem léta jsem se pustil do stavby nového interiéru a protože moje práce je dost o přesouvání se, s nářadím, spací vestavba byla jasná volba. no ještě nemám ani z daleka hotovo, ale hrubá stavba je a já můžu vesele jezdit.
Tak a teď chmury a co mě trápí a zároveň vás žádám o radu. Spoustu už jsem toho vyřešil, vyzkoušel.
Auto prostě na 5 občas nejede, občas jede super. občas jedu do kopce na dálncii 110 (tachometrových) občas mám ve stejném kopci, se stejným nákladem a více méně se stejně plnou nádrží problém udržet se na 85. podřadím, vytáhnu rychlost, otáčky, zařadím a zase auto bez tahu, bez akcelerace, bez reakce na pedál.
automaticky jsem šel po turbu. prasklá hadička - vyměnil jsem a dal T kus s manometrem. ukazovalo mi to max 0,6 baru. (co jsem pochopil, je to málo) turbo se zdá hezké, bez vůlí, ale dostával se mi olej do sání a tak bylo celé zaflákané. proč? po dlouhém pročítání fora tady i těch zahraničních jsem narazil na video na Youtube (můžu poslat odkaz). olej jde z odvětrávání motoru, to jsem ještě zjistil sám, ale proč? vyčistil jsem ho, hadici taky. nakonec dle videa jsem zjistil že mám problém někde v podtlakových hadicích (pan to moc hezky vysvětlil a taky že jo. hadička co vede ze solanoidu EGR do vakua byla prasklá v T kusu a tak to pořád táhlo "vakum" a to díky tomu se dostával olej. to taky nepomohlo. Hadice z turba do pumpy je OK, průchozí, bez netěsností, intercooler jsem vyčistil, hadice taky - jsou silikonové (nedeformují se) jestli to pomůže.
Teď mám v plánu vyřešit nový palivový filtr, vzduchový filtr i olej s filtrem (necelých 10 000 km). Mám zvedlé sání, zahrádku, pevnostní nárazník. ano jsem těžký a mám odpor, ale jednou to jede, jednou ne? to mě trochu trápí.
Napadá mě ještě vyčistit odkalovací filtr hned co je v levo od nádrže? pak jsem bez rad. nedýmí (nic nestandartního) nemlátí, necvaká. začal jsem tankovat s Aditivama.
teď vás pánové a dámy prosím o tipy a rady na co se mám zaměřit? kde mám hledat?
Děkuji!
a kdyby někoho zajimaly fotky, můžu nějaké nahrát! (něco mám na instagramu - ano bohužel i já jsem tam) ale klidně nahraji i sem pro obohacení vlákna!
přeji krásný víkend všem!
a abych nezapomněl, nesvítí mi tachometr a kontrolka světel, ale to zvládnu
Rok se s rokem sešel a já si našel čas na další příspěvek v tomto vláknu.
za ten rok jsme se s 300Tdi docela sžili.
Do konce listopadu jsem jezdil denně kratší trasy. Na zimu jsem zaparkoval a začal s pracemi. Oleje, filtry a ostatní náplně už jsem měl udělané hned po koupi, takže na řadu přišlo ošetření rámu - obrousit, natřít Perdixem, natřít černou. Vím, že jsou i lepší způsoby ochrany, ale chci vidět jak se to chová, pod nějakým "syntetickým ošetřením rámu" bych neviděl začínající korozi a tak jsem šel touto cestou. Tím že to byla trochu pojízdná olejnička, bylo vše zakonzervováno a tak jsem s výsledkem dodnes spokojený. jo a samozřejmě dutiny.
Na řadu přišel komplet nový podvozek - tím myslím tlumiče a pružiny. Zdvojené tlumiče sice znamenají více tlumičů, ale taky víc peněz, ale jak vlákno samo o sobě říká... nedalo se jinak.
Vyvaření obou předních dveří, oprava začínající koroze na Bulkheadu, oprava ventilátoru topení (nefungoval motorek - vyměněn za jiný univerzál o stejných parametrech) no dostat se k němu byl docela oříšek v té super krabici od klimy, nový chladič - objednával jsem z austrálie větší - paradoxně i s poštou a clem vyšel docela levně. Intercooler se taky pomalu ale jistě sypal už jen při pohledu a tak jsem šel stejnou cestou - nový a opět trochu větší. Na autě mám klimu, a osud chladiče byl stejný. bohužel se mi nedařilo sehnat originál chladič pro moji 300ku, takže byl nahrazen chladičem z 1 Octavky. světe div se, funguje to hezky.
vyčistil jsem vstříky a protože jel motor zdánlivě dobře, krom zaslepení EGR jsem se v tom víc nevrtal.
auto bylo po kosmetické stránce ne uplně nejlepší a tak jsem mu dal nový kabátek. chtěl jsem zachovat původní barvu, takže jsem si nechal namíchat Epsom green, a protože se rád učím novým věcem, stříkal jsem si to sám. a jde to vidět. A ne, nevadí mi to. kdo nic nedělá nic nezkazí ale taky se nic nenaučí..
Přední rám, žebřík, kryty světel jsem nechal opískovat a rovnou nalakovat. vyšlo mě to na krásnou tisícovku a pullitru valašské slivovice od táty.
ochranné kryty diferenciálů, řídící tyče a pár detailů jsem naladil do červena, takže teď je celý spodek černýma detailama a opět se mi to docela zamlouvá.
Po kompletaci všeho auto chytlo na brnk po celé zimě a musím říct, že jsem fatk rád!
Abych nezapomněl, odstranil jsem komplet interiér krom předních 2 míst, vše zateplit a odizoloval K-flexem. ale před tím jsem ještě utěsnil, přetěsnil a odstranil místa kudy zatékalo, takže teď už v dešti nemusím jezdit bosky.
Co se mi ale nepovedlo, byla výměna těsnění čelního skla. ven to šlo, ale zpět... no těsně před koncem mi prasklo. ano mojí chybou, pnutí na špatném místě, netrpělivost, nezkušenost. takže nové čelní sklo - naštěstí mi ho dodali snad hned druhý den, za co českým prodejcům děkuji!!! ale teď už tu zkušenost snad mám a stála mě prostě 2 tisíce.
Někdy začátkem léta jsem se pustil do stavby nového interiéru a protože moje práce je dost o přesouvání se, s nářadím, spací vestavba byla jasná volba. no ještě nemám ani z daleka hotovo, ale hrubá stavba je a já můžu vesele jezdit.
Tak a teď chmury a co mě trápí a zároveň vás žádám o radu. Spoustu už jsem toho vyřešil, vyzkoušel.
Auto prostě na 5 občas nejede, občas jede super. občas jedu do kopce na dálncii 110 (tachometrových) občas mám ve stejném kopci, se stejným nákladem a více méně se stejně plnou nádrží problém udržet se na 85. podřadím, vytáhnu rychlost, otáčky, zařadím a zase auto bez tahu, bez akcelerace, bez reakce na pedál.
automaticky jsem šel po turbu. prasklá hadička - vyměnil jsem a dal T kus s manometrem. ukazovalo mi to max 0,6 baru. (co jsem pochopil, je to málo) turbo se zdá hezké, bez vůlí, ale dostával se mi olej do sání a tak bylo celé zaflákané. proč? po dlouhém pročítání fora tady i těch zahraničních jsem narazil na video na Youtube (můžu poslat odkaz). olej jde z odvětrávání motoru, to jsem ještě zjistil sám, ale proč? vyčistil jsem ho, hadici taky. nakonec dle videa jsem zjistil že mám problém někde v podtlakových hadicích (pan to moc hezky vysvětlil a taky že jo. hadička co vede ze solanoidu EGR do vakua byla prasklá v T kusu a tak to pořád táhlo "vakum" a to díky tomu se dostával olej. to taky nepomohlo. Hadice z turba do pumpy je OK, průchozí, bez netěsností, intercooler jsem vyčistil, hadice taky - jsou silikonové (nedeformují se) jestli to pomůže.
Teď mám v plánu vyřešit nový palivový filtr, vzduchový filtr i olej s filtrem (necelých 10 000 km). Mám zvedlé sání, zahrádku, pevnostní nárazník. ano jsem těžký a mám odpor, ale jednou to jede, jednou ne? to mě trochu trápí.
Napadá mě ještě vyčistit odkalovací filtr hned co je v levo od nádrže? pak jsem bez rad. nedýmí (nic nestandartního) nemlátí, necvaká. začal jsem tankovat s Aditivama.
teď vás pánové a dámy prosím o tipy a rady na co se mám zaměřit? kde mám hledat?
Děkuji!
a kdyby někoho zajimaly fotky, můžu nějaké nahrát! (něco mám na instagramu - ano bohužel i já jsem tam) ale klidně nahraji i sem pro obohacení vlákna!
přeji krásný víkend všem!
a abych nezapomněl, nesvítí mi tachometr a kontrolka světel, ale to zvládnu
Defender 110 - 300Tdi 1998
Re: Defender 300 Tdi, penězožrout na dlouhé večery
0.6 baru je malo. Origo to dava 1.2 a musi to toľko dávať aby to slapalo. Ten tlak ti potom aj pridá naftu na čerpadle ale keď nieje tlak tak nič no
A skus ci ti stíha naftu dávať možno vymeniť podávanie čerpadlo na motore. A niektoré snorchle sú naprd hlavne keď tam je aj to blbé origo sanie dole. Skus vysrobovat predné viko na airboxe a vyskúšať. Ale keby nemalo vzduchu tak by dymil zase. Ale určite to musí tlačiť viac to prvom rade daj do poriadku.
Defender 110 Tdi 1998